聊了阿里发布的 Z-Image,很多小伙伴在后台哭诉:“虽然说 16G 能跑,但我只有 12G/10G 显存,是不是没戏了?”
感谢开源社区的大佬 T5B,连夜肝出了 FP8 量化版。这意味着,哪怕你用的是 RTX 3060 / 4070 这种中端卡,也能把这只“阿里巨兽”塞进你的显存里,而且画质几乎没损失!(理论上 8G 显存也能够运行)
为了让大家稳稳用上这个“国产之光”,连夜整理了最新的 ComfyUI 组件分离式工作流。这次我们采用官方推荐的“三剑客”加载法,不仅逻辑更清晰,而且显存利用率更高(12G 显存稳跑)!
今天这篇笔记,手把手教你在 Windows 下用 ComfyUI搞定 Z-Image。
🛠️ 准备工作:装备库盘点
在开始之前,确保你的电脑满足以下条件:
- 操作系统:Windows 10/11
- 显卡:NVIDIA 显卡,显存 ≥ 8GB(推荐 12GB 体验更佳)。
- 软件:ComfyUI(还没装?建议直接下秋叶包或官方 Portable 版)。https://github.com/comfyanonymous/ComfyUI
- 模型:自行下载或者文末网盘下载
💾 第一步:下载“瘦身版”模型(核心!)
和以前那些“一个文件走天下”的模型不同,Z-Image 这种架构更先进的模型,通常需要把大脑(Text Encoder)、 身体(Diffusion Model)和 眼睛(VAE)分开下载。
请务必按照下面的路径存放,放错文件夹绝对报错!💥
1. 🧠 文本编码器 (Text Encoder)
这是 Z-Image 能听懂中文的关键(Qwen 3.4B)。
- 文件名:
qwen_3_4b.safetensors - 存放路径:
ComfyUI/models/text_encoders/(如果没有text_encoders文件夹,请手动新建一个)
2. 💪 扩散模型 (Diffusion Model)
这是负责画画的核心组件。官方原版模型比较大,我们直接用 FP8 版本,体积小、显存占用低。
- 文件名:
z-image-turbo-fp8-e5m2.safetensors - 存放路径:
ComfyUI/models/diffusion_models/
3. 👁️ 图像解码器 (VAE)
负责把生成的潜空间数据变成看得见的图片。
- 文件名:
ae.safetensors- 喵之提示:如果你之前玩过 FLUX.1,大概率已经有这个文件了,就是 FLUX 同款 VAE。
- 存放路径:
ComfyUI/models/vae/
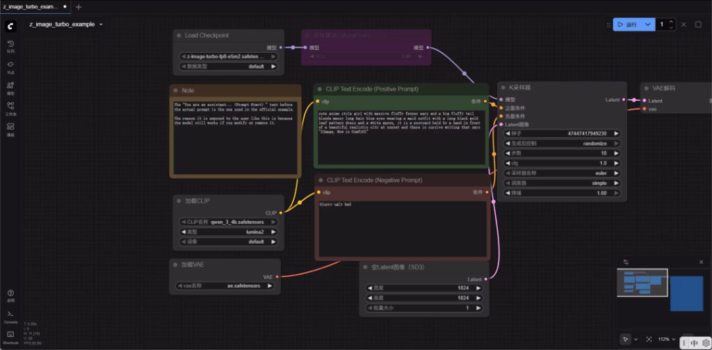
🔌 第二步:搭建 ComfyUI 工作流
Z-Image 是个新架构,如果你直接连连看可能会报错。我们需要加载适配的工作流。
- 启动 ComfyUI:点击
run_nvidia_gpu.bat。 - 导入工作流:
- 找到我网盘里提供的 z_image_turbo_example.png 或 *z_image_turbo_example JSON文件*。
- 直接把它拖进ComfyUI 的浏览器窗口里。
- 啪!屏幕上就会自动连好所有的节点。
- 检查节点:
- 特别注意:确保
Load Checkpoint节点里,选中的是你刚刚放进去的模型文件!
- 特别注意:确保

⚙️ 第三步:关键设置(防爆显存)
为了让 12GB 以下显存跑得稳如老狗,请检查以下设置:
- Load Checkpoint 节点:
- 确保模型选中的是你刚刚下载的
z-image-turbo-fp8-e5m2.safetensors。
- 确保模型选中的是你刚刚下载的
- Empty Latent Image 节点:
- 分辨率不要一开始就拉太高!
- 建议先从 1024×1024开始测试。Z-Image 对正方形构图支持很好。
- 采样器设置 (Ksampler):
- Steps:Z-Image 效率很高,通常 10-30 步就足够了。
- CFG:推荐 3.5 – 5.0(太高容易画面崩坏)。
🎨 第四步:见证奇迹
所有灯都亮绿了?输入提示词(Prompt),点击 运行!
测试提示词(中文):
一只穿着宇航服的橘猫,在火星表面烤肉,赛博朋克风格,高度详细,8k 分辨率。
测试提示词(英文):
A cute orange cat wearing a spacesuit, having a barbecue on the surface of Mars, cyberpunk style, highly detailed, 8k resolution.
⏳ 等待时间:
在 3060 (12G) 上,生成一张 1024 图大概只需要 几秒到十几秒!如果是第一次运行,加载模型可能需要一点时间,耐心等待。


❓ 疑难杂症 (Q&A)
Q:报错 Out of Memory (OOM) 怎么办?
A:
- 确保你下的是 FP8版本,不是原版!
- 把分辨率降低到 768×768试试。
- 关闭浏览器里其他 99 个标签页,给显存留点活路。😭
Q:生成的图片虽然清晰,但有点灰蒙蒙的?
A:这是 FP8 量化可能带来的微小副作用,或者 VAE 没选对。通常 checkpoint 自带了 VAE,如果觉得灰,可以在后处理加个 Color Correct 节点,或者手动加载一个通用的 SDXL VAE 试试。
Q:它真的能写汉字吗?
A:真的!你在提示词里写:text “春节快乐”,它真的能给你画出来!快去试试写对联!
其他网友效果展示
纪实摄影风格,清华大学毕业季场景,学生穿着学士服在二校门前合影,充满活力的校园生活,自然抓拍瞬间,阳光明媚的上午,人群互动生动,情感真实丰富,新闻摄影构图手法

一张写实风格的照片,一位JK女孩,白毛衣,白衬衫,马尾,厚黑裤袜,全身,站在深秋的枫叶林里,阳光透过树叶洒下,地面铺满红色和黄色的落叶,女孩正对镜头,踢着腿,歪着脑袋打趣,一片枫叶滑落到她的肩膀,画面温暖、色彩鲜艳。

总结
Z-Image + ComfyUI + FP8,这套组合拳直接把顶级 AI 绘画的门槛踹烂了。
不用花钱买云服务,不用换 24G 显卡,只要动动手指,你也能在本地跑出电影级的大片,赶紧折腾起来!
@sougood 社交搜索 —— 寥寥输入、万千结果,10倍信息获取效率
